1. 部署Ollama
1.1 Ollama简介
Ollama是一个大模型容器管理框架,用于快速在本地运行大模型。
Ollama官网:https://www.ollama.com
Ollama github:https://github.com/ollama/ollama
1.2 Docker部署Ollama
(1) 拉取镜像
docker pull ollama/ollama
(2) 运行容器
# CPU 模式
docker run -d -p 11434:11434 -v /home/docker/ollama:/root/.ollama --name ollama ollama/ollama
# GPU 模式
docker run --gpus=all -d -p 11434:11434 -v /home/docker/ollama:/root/.ollama --name ollama ollama/ollama
可以使用基于 docker-compose 进行部署。
docker-compose.yml:
services:
ollama:
image: ollama/ollama
container_name: ollama
restart: unless-stopped
ports:
- 11434:11434
volumes:
- /home/docker/ollama:/root/.ollama
environment:
# 允许局域网跨域形式访问API
OLLAMA_HOST=0.0.0.0:11434
OLLAMA_ORIGINS=*
在docker-compose.yml目录运行部署语句:
docker compose up -d
1.3 下载运行大模型
(1) 进入容器
docker exec -it ollama /bin/bash
(2) 验证
ollama --version
如果显示Ollama版本信息,说明安装成功。
(3) 下载大模型
ollama pull deepseek-r1:1.5b
(4) 运行大模型
ollama run deepseek-r1:1.5b
运行后在浏览器中打开 http://localhost:11434

2. 部署Open WebUI
2.1 Open WebUI简介
Open WebUI是用于与大模型交互的Web界面。
2.2 Docker部署Open WebUI
(1) 拉取镜像
docker pull ghcr.io/open-webui/open-webui:latest
(2) 运行容器
docker run -d
-p 3000:8080
--add-host=host.docker.internal:host-gateway
--name open-webui
--restart always
ghcr.io/open-webui/open-webui:latest
其中,参数
-p 3000:8080 :将 WebUI 的 8080 端口映射到本地的 3000 端口
2.3 设置Open WebUI
浏览器中打开http://localhost:3000,首次打开需要创建管理员账号。
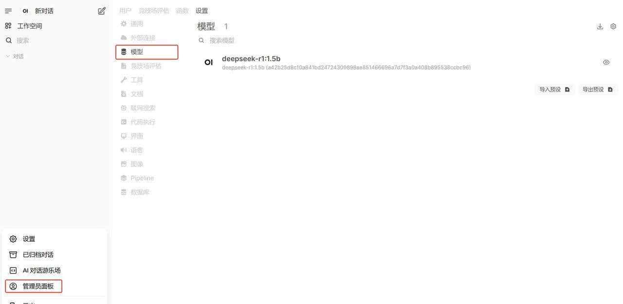
(1) 管理模型
【管理员模板】-【模型】进入管理模型,选择Ollama,可以增加、删除模型。


(2) 对话
对话界面选择安装的大模型

© 版权声明
文章版权归作者所有,未经允许请勿转载。
相关文章
暂无评论...


